Обновление ChipLoaderNG 3.7.0, подробнее тут: viewtopic.php?f=19&t=11442
	Модуль для калибровок СУБАРУ-ХИТАЧИ автор Andrey_m
Модуль для калибровок СУБАРУ-ХИТАЧИ автор Andrey_m
Давно меня уже просили сделать хоть что-нибудь для Субариков с процессором Хитачи.
Видно пришло время. Представляю модуль...
СУБАРУ-ХИТАЧИ
поддерживаемые софты:
Subaru_Forester_2_AT_2008_D25F4EABT_5C44307507
Subaru_Forester_2_MT_2007_D1584EC0T_4E44304006
Subaru_Forester_2_MT_2007_D1684EC3T_4E44307106
Subaru_Forester_2_MT_2007_D6SA2U06_2A12007105
Subaru_Forester_2_MT_2008_D25F4EMBT_5C44387507
Subaru_impreza_15_AT_2007_T5Q7EAR1_6647307107
Subaru_impreza_15_MT_2007_D2267EC4_4D47305006
Subaru_impreza_15_MT_2007_D3067EC5_4D47306106
Subaru_impreza_15_MT_2008_D53Q7EM5T_6647387107
Subaru_impreza_2_AT_2010_D55P4EA5T_6E44307107
Subaru_impreza_2_MT_2010_D55P4EM5T_6E44387107
Модуль только появился по этому всякие дополнения и исправления будут.
То есть поддержка обеспечивается.
Сразу скажу, что цена на это произведение не маленькая.
10 кРуб.
Связано это с тем, что материалы по данной теме практически отсутствуют.
Но, основные калибровки в модуле открыты. Можно спокойно отстраивать авто
и даже после, так называемых СВАПоф.
Все вопросы по данному модулю в личку.
Скрины выложу.
------------------------------------------------------------
Количество поддерживаемых софтов увеличено. Текстовый файл приложу.
------------------------------------------------------------
Стоимость после НОВОГО ГОДА (с 2023.01.01) будет увеличена до 15 кРуб.
------------------------------------------------------------
Как вариант... модуль будет разбит на два полноценных модуля с поддержкой софтов с одинаковой длиной.
Но, это в сл. году.
			
													Видно пришло время. Представляю модуль...
СУБАРУ-ХИТАЧИ
поддерживаемые софты:
Subaru_Forester_2_AT_2008_D25F4EABT_5C44307507
Subaru_Forester_2_MT_2007_D1584EC0T_4E44304006
Subaru_Forester_2_MT_2007_D1684EC3T_4E44307106
Subaru_Forester_2_MT_2007_D6SA2U06_2A12007105
Subaru_Forester_2_MT_2008_D25F4EMBT_5C44387507
Subaru_impreza_15_AT_2007_T5Q7EAR1_6647307107
Subaru_impreza_15_MT_2007_D2267EC4_4D47305006
Subaru_impreza_15_MT_2007_D3067EC5_4D47306106
Subaru_impreza_15_MT_2008_D53Q7EM5T_6647387107
Subaru_impreza_2_AT_2010_D55P4EA5T_6E44307107
Subaru_impreza_2_MT_2010_D55P4EM5T_6E44387107
Модуль только появился по этому всякие дополнения и исправления будут.
То есть поддержка обеспечивается.
Сразу скажу, что цена на это произведение не маленькая.
10 кРуб.
Связано это с тем, что материалы по данной теме практически отсутствуют.
Но, основные калибровки в модуле открыты. Можно спокойно отстраивать авто
и даже после, так называемых СВАПоф.
Все вопросы по данному модулю в личку.
Скрины выложу.
------------------------------------------------------------
Количество поддерживаемых софтов увеличено. Текстовый файл приложу.
------------------------------------------------------------
Стоимость после НОВОГО ГОДА (с 2023.01.01) будет увеличена до 15 кРуб.
------------------------------------------------------------
Как вариант... модуль будет разбит на два полноценных модуля с поддержкой софтов с одинаковой длиной.
Но, это в сл. году.
					Последний раз редактировалось Andrey_m Пн дек 26, 2022 3:37 pm, всего редактировалось 1 раз.
									
			
									диагностика, прошивки, модули, чип-тюнинг, он-лайн.
						Re: Модуль для калибровок СУБАРУ-ХИТАЧИ автор Andrey_m
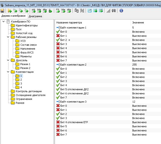
Вот... для начала.
							
			
									
									диагностика, прошивки, модули, чип-тюнинг, он-лайн.
						Re: Модуль для калибровок СУБАРУ-ХИТАЧИ автор Andrey_m
Здравствуйте.
Можно фото модуля, где реализовано отключение маски ошибок.
Спасибо
			
									
									
						Можно фото модуля, где реализовано отключение маски ошибок.
Спасибо
Re: Модуль для калибровок СУБАРУ-ХИТАЧИ автор Andrey_m
Горячая тема по маскам я так понял.
Маска реализована через комплектацию.
А с полным списком масок я сейчас разбираюсь.
							
			
									
									Маска реализована через комплектацию.
А с полным списком масок я сейчас разбираюсь.
диагностика, прошивки, модули, чип-тюнинг, он-лайн.
						Re: Модуль для калибровок СУБАРУ-ХИТАЧИ автор Andrey_m
Спасибо. Да. Тема с маской ошибок достаточно актуальна.
			
									
									
						- 
				Иоанн
- Сообщения: 3198
- Зарегистрирован: Пн апр 04, 2011 9:54 am
- Откуда: Российская Федерация, с. Красноусольский
Re: Модуль для калибровок СУБАРУ-ХИТАЧИ автор Andrey_m
Andrey_m, работа сделана потрясающая!
			
									
									Калибровка прошивок на заказ, продажа модулей  ChipExplorer 2 (все вопросы в скайп или телеграмм)
скайп ioannusolka
телеграмм https://t.me/ioannusolka
						скайп ioannusolka
телеграмм https://t.me/ioannusolka
Re: Модуль для калибровок СУБАРУ-ХИТАЧИ автор Andrey_m
Прислали вот такой - Subaru_impreza_15_AT_2007_D55P7EA5_6E47307107.bin
Тоже адекватно открывается.
За сток спасибо пользователю - anakonda!
			
									
									Тоже адекватно открывается.
За сток спасибо пользователю - anakonda!
диагностика, прошивки, модули, чип-тюнинг, он-лайн.
						Re: Модуль для калибровок СУБАРУ-ХИТАЧИ автор Andrey_m
Добавлен софт по Легаси.
Subaru_Legasy_2_MT_2007_D1524KS0_4B74304006.chx
			
									
									Subaru_Legasy_2_MT_2007_D1524KS0_4B74304006.chx
диагностика, прошивки, модули, чип-тюнинг, он-лайн.
						Re: Модуль для калибровок СУБАРУ-ХИТАЧИ автор Andrey_m
Поддерживается  Subaru_Legacy_2_AT_2007_D55T4EA9_5244307207
			
									
									диагностика, прошивки, модули, чип-тюнинг, он-лайн.
						Re: Модуль для калибровок СУБАРУ-ХИТАЧИ автор Andrey_m
На данный момент.
Таблица совместимости в модуле...
* Subaru_Forester_2_MT_2007_D1584EC0T_4E44304006
Поддерживается Subaru_Forester_2_MT_2007_D1684EC3T_4E44307106
* Subaru_Forester_2_MT_2007_D6SA2U06_2A12007105
* Subaru_Forester_2_MT_2008_D25F4EMBT_5C44387507
Поддерживается Subaru_Forester_2_AT_2008_D25F4EABT_5C44307507
* Subaru_impreza_15_AT_2007_T5Q7EAR1_6647307107
* Subaru_impreza_15_MT_2007_D2267EC4_4D47305006
* Subaru_impreza_15_MT_2007_D3067EC5_4D47306106
* Subaru_impreza_15_MT_2008_D53Q7EM5T_6647387107
* Subaru_impreza_2_AT_2010_D55P4EA5T_6E44307107
Поддерживается Subaru_impreza_2_MT_2010_D55P4EM5T_6E44387107
Поддерживается Subaru_Legacy_2_AT_2007_D55T4EA9_5244307207
Поддерживается Subaru_impreza_15_AT_2007_D55P7EA5_6E47307107
* Subaru_Legacy_2_MT_2007_D1524KS0_4B74304006
* Subaru_Forester_2_MT_2006_T5454EHZ_4244307006
			
													Таблица совместимости в модуле...
* Subaru_Forester_2_MT_2007_D1584EC0T_4E44304006
Поддерживается Subaru_Forester_2_MT_2007_D1684EC3T_4E44307106
* Subaru_Forester_2_MT_2007_D6SA2U06_2A12007105
* Subaru_Forester_2_MT_2008_D25F4EMBT_5C44387507
Поддерживается Subaru_Forester_2_AT_2008_D25F4EABT_5C44307507
* Subaru_impreza_15_AT_2007_T5Q7EAR1_6647307107
* Subaru_impreza_15_MT_2007_D2267EC4_4D47305006
* Subaru_impreza_15_MT_2007_D3067EC5_4D47306106
* Subaru_impreza_15_MT_2008_D53Q7EM5T_6647387107
* Subaru_impreza_2_AT_2010_D55P4EA5T_6E44307107
Поддерживается Subaru_impreza_2_MT_2010_D55P4EM5T_6E44387107
Поддерживается Subaru_Legacy_2_AT_2007_D55T4EA9_5244307207
Поддерживается Subaru_impreza_15_AT_2007_D55P7EA5_6E47307107
* Subaru_Legacy_2_MT_2007_D1524KS0_4B74304006
* Subaru_Forester_2_MT_2006_T5454EHZ_4244307006
					Последний раз редактировалось Andrey_m Чт янв 13, 2022 1:30 pm, всего редактировалось 1 раз.
									
			
									диагностика, прошивки, модули, чип-тюнинг, он-лайн.
						Re: Модуль для калибровок СУБАРУ-ХИТАЧИ автор Andrey_m
Добавлен софт на Форестер
Subaru_Forester_2_AT_2007_D22F4EA2T_5C44304007.chx
Завтра сделаю рассылку.
			
									
									Subaru_Forester_2_AT_2007_D22F4EA2T_5C44304007.chx
Завтра сделаю рассылку.
диагностика, прошивки, модули, чип-тюнинг, он-лайн.
						Re: Модуль для калибровок СУБАРУ-ХИТАЧИ автор Andrey_m
В модуль Subaru Hitachi добавлен софт Subaru_Forester_2_MT_2006_T5454EHZ_4244307006.chx
Рассылка планируется сегодня на вечер.
			
									
									Рассылка планируется сегодня на вечер.
диагностика, прошивки, модули, чип-тюнинг, он-лайн.
						Re: Модуль для калибровок СУБАРУ-ХИТАЧИ автор Andrey_m
Андрей, добрый день! А софты новые планируете добавлять? Вот пример 2-х софтов
							- Вложения
- 
			
		
		
				- subaru EJ20 MT 3B44104005..rar
- (141.77 КБ) 394 скачивания
 
- 
			
		
		
				- SUBARU IMPREZA 1_5 SW D40R7EA5 8BFA313E HV_5147304107.rar
- (212.37 КБ) 429 скачиваний
 
Re: Модуль для калибровок СУБАРУ-ХИТАЧИ автор Andrey_m
Если прошивки на основе процессора Хитачи, то буду.
Изначально надо только глянуть... что там внутри.
PS О-о-о!!! А как народ халяву любит... Уже по 12 скачиваний стока каждого.
 каждого.
Можно подумать... все на Субарях гоняют
			
									
									Изначально надо только глянуть... что там внутри.
PS О-о-о!!! А как народ халяву любит... Уже по 12 скачиваний стока
 каждого.
 каждого.Можно подумать... все на Субарях гоняют

диагностика, прошивки, модули, чип-тюнинг, он-лайн.
						Кто сейчас на конференции
Сейчас этот форум просматривают: нет зарегистрированных пользователей и 17 гостей
