Обновление ChipLoaderNG 3.7.0, подробнее тут: viewtopic.php?f=19&t=11442

Модуль для редактирования ACDelco Е83

Модули калибровок для ChipExplorer сторонних производителей

Модераторы: chipsoft, Иоанн

Иоанн
Сообщения: 3198
Зарегистрирован: Пн апр 04, 2011 9:54 am
Откуда: Российская Федерация, с. Красноусольский

Сообщение Иоанн » Чт янв 05, 2017 3:07 pm

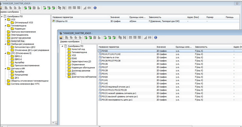
RSW писал(а):Просьбы посчитать КС посыпятся после правки вашем модуле :) Почему маска в 2д графиках?
КС пересчитает загрузчик.

Насчет маски. То пишете срисовано с СТР7.0, а теперь удивляетесь, что сделано по другому. Ну так вот, сделал так, как именно я хочу сделать.
Так начал делать еще с Валео, применил и здесь. К чему в Валео, 3120, 3125 и т.п. делать десять отдельных 1D точек, когда проще сделать один 2Д график на 10 точек сразу. Это вот мое не ноу -хау, конечно, но фишка. Результат то один. И в случае с 2Д отключать быстрее. Сделал для быстроты работы пользователей.

RSW
Сообщения: 377
Зарегистрирован: Чт янв 24, 2013 11:49 pm
Откуда: Россия

Сообщение RSW » Чт янв 05, 2017 3:32 pm

В этой системе нет графиков 2д в маске.
Прошивки автомобилей Renault, Hyundai, KIA, Opel, Chevrolet, Mazda, Nissan. China.

www.maxichip.ru

Иоанн
Сообщения: 3198
Зарегистрирован: Пн апр 04, 2011 9:54 am
Откуда: Российская Федерация, с. Красноусольский

Сообщение Иоанн » Чт янв 05, 2017 3:44 pm

У меня будут. Если пользователям не понравится, переведу в обычные 1Д. Я сделал для удобства и быстроты работы. Я формат не менял, поэтому все работать будет. В своих модулях Валео, 3120, 3125 сделайте графики в ворде и увидите, что линия стала горизонтальной, которую вполне можно вывести в 2Д. И там будет намного удобней. Там именно в 2Д было бы точнее. Но я для себя сделал и правлю под заказ и все работает. А здесь так-то в 1Д родное, но у меня фактически оно и есть, только сразу несколько.

RSW
Сообщения: 377
Зарегистрирован: Чт янв 24, 2013 11:49 pm
Откуда: Россия

Сообщение RSW » Чт янв 05, 2017 3:54 pm

Ошибка P0420 как она может быть 2д? На скринах какой софт?
Прошивки автомобилей Renault, Hyundai, KIA, Opel, Chevrolet, Mazda, Nissan. China.

www.maxichip.ru

Иоанн
Сообщения: 3198
Зарегистрирован: Пн апр 04, 2011 9:54 am
Откуда: Российская Федерация, с. Красноусольский

Сообщение Иоанн » Чт янв 05, 2017 4:02 pm

От перемены мест слагаемых сумма не меняется. В данном модуле пользователи скажут свое мнение. В 1Д переделать нет проблем.
Спасибо за конструктивную критику. Но пока оставлю как есть, считаю допустимым.

serg71
Сообщения: 1397
Зарегистрирован: Сб май 19, 2007 10:36 pm
Откуда: Запорожская обл.г.Гуляйполе

Сообщение serg71 » Чт янв 05, 2017 5:21 pm

Все это от несовершенства инструмента , понятное дело , хочется все и сразу и что б правильно и логично было , но на безрыбье и рак рыба , поэтому спасибо и на том , все равно лучше за те же деньги ничего нет.
ГБО, 0662219549 , 0965855193

vartan
Сообщения: 404
Зарегистрирован: Вт май 19, 2009 7:43 pm
Откуда: tashkent

Сообщение vartan » Чт янв 05, 2017 5:21 pm

Если открыть диаграмму в Bin,то вся маска в бине видна. Например е78,если лень рубить,то выделяю график в 2д и усе одним махом,главное без лишнего,ну и адреса знать надо.
Хорошо бы маску на е39а или е39,купил бы.

vartan
Сообщения: 404
Зарегистрирован: Вт май 19, 2009 7:43 pm
Откуда: tashkent

Сообщение vartan » Чт янв 05, 2017 5:26 pm

Денис гений,придумал универсальный редактор,с помощью которого,можно кучу модулей создавать.

RSW
Сообщения: 377
Зарегистрирован: Чт янв 24, 2013 11:49 pm
Откуда: Россия

Сообщение RSW » Чт янв 05, 2017 5:36 pm

Создавать можно и Winols и на много проще и быстрее. В ЧЭ не хватает многих функцый.
Прошивки автомобилей Renault, Hyundai, KIA, Opel, Chevrolet, Mazda, Nissan. China.

www.maxichip.ru

vartan
Сообщения: 404
Зарегистрирован: Вт май 19, 2009 7:43 pm
Откуда: tashkent

Сообщение vartan » Чт янв 05, 2017 5:43 pm

RSW писал(а):Создавать можно и Winols и на много проще и быстрее. В ЧЭ не хватает многих функцый.
Согласен.

чавойто 161
Сообщения: 285
Зарегистрирован: Вс дек 29, 2013 12:25 pm
Откуда: Ростов

Сообщение чавойто 161 » Чт янв 05, 2017 7:38 pm

RSW писал(а):Создавать можно и Winols и на много проще и быстрее. В ЧЭ не хватает многих функцый.
Не удержался, по поводу критики и полноценности.
На скрине два модуля на EMS3120, имеющихся в наличии, один Иоанна, второй догадайтесь. О полноценности каждый сделает выводы сам.
Таже картина и на остальных 3125, Valeo.
Вложения
..jpg

RSW
Сообщения: 377
Зарегистрирован: Чт янв 24, 2013 11:49 pm
Откуда: Россия

Сообщение RSW » Чт янв 05, 2017 7:57 pm

Один скопирован СТР7 другой сделал я и это вы к слову о маске?
Прошивки автомобилей Renault, Hyundai, KIA, Opel, Chevrolet, Mazda, Nissan. China.

www.maxichip.ru

vartan
Сообщения: 404
Зарегистрирован: Вт май 19, 2009 7:43 pm
Откуда: tashkent

Сообщение vartan » Чт янв 05, 2017 7:58 pm

Это то,что нужно,не стоит критиковать,ребята молодцы

RSW
Сообщения: 377
Зарегистрирован: Чт янв 24, 2013 11:49 pm
Откуда: Россия

Сообщение RSW » Чт янв 05, 2017 8:00 pm

Я не критикую, мне не понятно откуда в маске 2д таблицы в ACDelco5. Посмотрел не одной не нашел. Ну да ладно делайте как хотите вам работать.
Последний раз редактировалось RSW Чт янв 05, 2017 8:01 pm, всего редактировалось 1 раз.
Прошивки автомобилей Renault, Hyundai, KIA, Opel, Chevrolet, Mazda, Nissan. China.

www.maxichip.ru

чавойто 161
Сообщения: 285
Зарегистрирован: Вс дек 29, 2013 12:25 pm
Откуда: Ростов

Сообщение чавойто 161 » Чт янв 05, 2017 8:01 pm

RSW писал(а):Один скопирован СТР7 другой сделал я и это вы к слову о маске?
о полноценности и возможностях пользующего.
Последний раз редактировалось чавойто 161 Чт янв 05, 2017 8:03 pm, всего редактировалось 1 раз.

Закрыто

Кто сейчас на конференции

Сейчас этот форум просматривают: нет зарегистрированных пользователей и 11 гостей