Обновление ChipLoaderNG 3.7.0, подробнее тут: viewtopic.php?f=19&t=11442

Модуль калибровок для Delphi MT22.1 автор Andrey_m

Модули калибровок для ChipExplorer сторонних производителей

Модераторы: chipsoft, Иоанн

Аватара пользователя
Andrey_m
Сообщения: 521
Зарегистрирован: Чт июн 25, 2009 3:51 pm
Откуда: Нижний Новгород

Модуль калибровок для Delphi MT22.1 автор Andrey_m

Сообщение Andrey_m » Пт июл 04, 2014 4:05 pm

Поддержка прошивок на ЭБУ Delphi MT22.1, которые устанавливаются на автомобили GEELY, LIFAN, FAW, DONGFENG.

Контрольная сумма пересчитывается ЧИПЛОДЫРЕМ.
Стандартная длина файла 786432 байта.

Модуль продаётся, совместно, с модулем МТ22.5 по цене 2250 руб.

МТ22.1 - Цена 4500 руб.

НА ДАННЫЙ МОМЕНТ ОХВАТЫВАЕТ ВСЕ ИЗВЕСТНЫЕ СОФТЫ для ЭБУ Дельфи МТ22.1 и МТ22.5

Просьба не засорять тему. Все вопросы в личку.


Тему читаем, новости ниже.
Вложения
 2015-9-19_20-9-7.421.jpg
3.jpg
2.jpg
Последний раз редактировалось Andrey_m Сб апр 24, 2021 11:16 am, всего редактировалось 8 раз.
диагностика, прошивки, модули, чип-тюнинг, он-лайн.

Аватара пользователя
Andrey_m
Сообщения: 521
Зарегистрирован: Чт июн 25, 2009 3:51 pm
Откуда: Нижний Новгород

Delphi MT22.1

Сообщение Andrey_m » Пт июл 04, 2014 4:09 pm

Продолжение по скринам.
Вложения
6.jpg
5.jpg
4.jpg

Аватара пользователя
Andrey_m
Сообщения: 521
Зарегистрирован: Чт июн 25, 2009 3:51 pm
Откуда: Нижний Новгород

Delphi MT22.1

Сообщение Andrey_m » Пт июл 04, 2014 4:11 pm

Окончание по скринам.
Вложения
8.jpg
7.jpg

nvp
Сообщения: 37
Зарегистрирован: Чт июн 11, 2009 11:00 am
Откуда: Запорожье

Сообщение nvp » Пт июл 04, 2014 9:29 pm

а на ес7 с 1,5 пробовали?
аналогичны ли адресса?

Аватара пользователя
Andrey_m
Сообщения: 521
Зарегистрирован: Чт июн 25, 2009 3:51 pm
Откуда: Нижний Новгород

Сообщение Andrey_m » Пт июл 04, 2014 9:38 pm

nvp писал(а):а на ес7 с 1,5 пробовали?
аналогичны ли адресса?
Сток выкладывай. Скажу прям сейчас.

nvp
Сообщения: 37
Зарегистрирован: Чт июн 11, 2009 11:00 am
Откуда: Запорожье

Сообщение nvp » Пт июл 04, 2014 10:12 pm

Andrey_m писал(а):
nvp писал(а):а на ес7 с 1,5 пробовали?
аналогичны ли адресса?
Сток выкладывай. Скажу прям сейчас.
модуль чиплодыря мт22 берет ?

Аватара пользователя
Andrey_m
Сообщения: 521
Зарегистрирован: Чт июн 25, 2009 3:51 pm
Откуда: Нижний Новгород

мт22.1

Сообщение Andrey_m » Пт июл 04, 2014 10:17 pm

Этот модуль разрабатывался исключительно для МТ22.1

nvp
Сообщения: 37
Зарегистрирован: Чт июн 11, 2009 11:00 am
Откуда: Запорожье

Re: мт22.1

Сообщение nvp » Пт июл 04, 2014 10:20 pm

Andrey_m писал(а):Этот модуль разрабатывался исключительно для МТ22.1
я имел ввиду загрузщик,чтоб вычитать прошивку, но я так понимаю пока только комбилодырь читает и пишет

Аватара пользователя
Andrey_m
Сообщения: 521
Зарегистрирован: Чт июн 25, 2009 3:51 pm
Откуда: Нижний Новгород

мт22.1

Сообщение Andrey_m » Пт июл 04, 2014 10:28 pm

Всё верно. В ЧЛ ещё нет такого модуля. Все в ожидании.

Аватара пользователя
Andrey_m
Сообщения: 521
Зарегистрирован: Чт июн 25, 2009 3:51 pm
Откуда: Нижний Новгород

Модуль калибровок для Delphi MT22.1 автор Andrey_m

Сообщение Andrey_m » Пн июл 07, 2014 12:09 pm

Готовится обновление модуля.

Будут добавлены Маски Ошибок.

За это ОГРОМНОЕ СПАСИБО форумчанину с ником DENIS.

Бобэно
Сообщения: 30
Зарегистрирован: Вс янв 28, 2007 11:58 pm
Откуда: Севастополь

Сообщение Бобэно » Вт июл 08, 2014 6:31 pm

Доброго здоровья.
Я не нашёл иденты. Вот это такая же прошивка?
Emgrand 2.0
Вложения
22p1.rar
(284.63 КБ) 262 скачивания
Даже если нет никаких шансов, есть шанс что они появятся.

Аватара пользователя
Andrey_m
Сообщения: 521
Зарегистрирован: Чт июн 25, 2009 3:51 pm
Откуда: Нижний Новгород

сток прошивка

Сообщение Andrey_m » Вт июл 08, 2014 7:29 pm

Бобэно писал(а):Доброго здоровья.
Я не нашёл иденты. Вот это такая же прошивка?
Emgrand 2.0
Я на форуме где-то такую выкладывал.

Это Джили Эмгранд Икс7.

Иденты фо флэше:
B600055804/18AMR2NM120213B6/000558888888
Иденты в еепроме:
BADL

Аватара пользователя
Andrey_m
Сообщения: 521
Зарегистрирован: Чт июн 25, 2009 3:51 pm
Откуда: Нижний Новгород

мт22.1

Сообщение Andrey_m » Ср июл 09, 2014 8:40 am

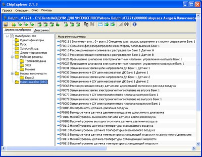
Обновление. Добавлены маски ошибок.
Вложения
MT221_9.jpg

Аватара пользователя
Andrey_m
Сообщения: 521
Зарегистрирован: Чт июн 25, 2009 3:51 pm
Откуда: Нижний Новгород

мт22.1

Сообщение Andrey_m » Чт июл 10, 2014 6:16 pm

Машинки с системой изменения фаз газораспределения WTI:

Emgrand EC7 1.8L WTI
B600045204/868MR2CL12072000/000000888888///BAEY

Emgrand X7 1.8L WTI
B600055804/18AMR2NM120213B6/000558888888///BADL

Lifan X60 1.8L WTI
B600057604/048NR0G412090500/000000888888///BAFP
2804400604/048NS6S111101800/000000888888///BACD

Solano 1.8L WTI
B600077204/048NR0G412090100/000000888888///BAFP
28044006../................/000000888888///BACD

данным модулем, тоже можно править.

Аватара пользователя
Andrey_m
Сообщения: 521
Зарегистрирован: Чт июн 25, 2009 3:51 pm
Откуда: Нижний Новгород

мт22.1

Сообщение Andrey_m » Сб июл 12, 2014 12:22 am

Обновление. Уже разослано.

Готовится добавление софта:

Emgrand EC7 1.8L WTI
B600045204/868MR1CL11120700/000000888888///BACE

................................................................................
Последний раз редактировалось Andrey_m Пт июл 18, 2014 10:39 am, всего редактировалось 1 раз.

Ответить

Кто сейчас на конференции

Сейчас этот форум просматривают: нет зарегистрированных пользователей и 18 гостей